Bugku CTF系列:强网先锋AD、3-dewas、3-babyre
一、强网先锋AD

逆向题目,附件解压后拖入IDA-64,直接查看main,发现奇怪的字符串,

拿出来得到:iZmxhZ3ttYWZha3VhaWxhaXFpYW5kYW9ifQ==
base64直接解码,发现不对,删去 i 之后解码得到:flag{mafakuailaiqiandaob}
二、3-dewas

解压后打开文本文件发现只有wasd,游戏移动按钮,通过移动画图,新奇玩意儿

python代码,利用matplotlib库画出图形
import matplotlib.pyplot as plt
# 定义路径字符串,包含方向指令和颜色切换指令
path_string = "ddssdssdssdssdssdssdswdwwdwwdwwdwwddssdssdssdssdswdwwdwwdwwdwwdwwdwwdedsssssssssssssedwdwwdwwdwwdwwdwwdwwddssdssdssdsaaaaaaaaddddddddsdssdssdsdedwwwedsddsdddsddddwdddwddwwawaaawaaawaaawaaawadwdwwdddwdddsdddsddsedddddwwwessssssssssssssddddwdddwddwddwddwdwwdwawwaawaawaawaaawaaaaeddddddddddddddddddesssssssssssssseddddddewwwwwwwwwwwwwwdssdssdssdssdssdssdssdwwwwwwwwwwwwwweddddddddddddddssssssewwawwawawaaasasassasssassdsssdsddsddddwdwwdwwwaaaeddddddssssssewdwdwdwdwdwdwdawawawawawawaweddddddddddeddddddddaaaaaaaasssssssddddddaaaaaasssssseddddddddddddwwwwwwwwwwwwwwessssssssssdssdsddsdddwddwdwwdwwwwwwwwwwedddddssssssssssssssewwwwwwwwwwwwwwdssdssdssdssdssdssdssdwwwwwwwwwwwwwwedddddesssssssssesssess"
# 初始化坐标和颜色列表
coordinates_x = []
coordinates_y = []
point_colors = []
# 定义颜色方案和初始颜色索引
colors = ['red', 'blue']
current_color_idx = 0
# 设置起始位置
pos_x, pos_y = 0, 0
# 遍历路径字符串,解析指令并更新位置和颜色
for char in path_string:
# 根据字符更新坐标
if char == 'w': # 上
pos_y += 1
elif char == 'a': # 左
pos_x -= 1
elif char == 's': # 下
pos_y -= 1
elif char == 'd': # 右
pos_x += 1
else: # 其他字符切换颜色
current_color_idx = (current_color_idx + 1) % 2
# 记录当前位置和颜色
coordinates_x.append(pos_x)
coordinates_y.append(pos_y)
point_colors.append(colors[current_color_idx])
# 创建散点图
plt.figure(figsize=(10, 8)) # 设置图表大小
plt.scatter(coordinates_x, coordinates_y, c=point_colors, s=10) # 设置点大小
plt.title('路径可视化') # 添加标题
plt.xlabel('X坐标') # X轴标签
plt.ylabel('Y坐标') # Y轴标签
plt.grid(True, alpha=0.3) # 添加网格线,设置透明度
plt.axis('equal') # 等比例显示
# 显示图表
plt.tight_layout() # 调整布局
plt.show()得到结果:WASDING>FUN!

Flag: flag{WASDINGFUN}
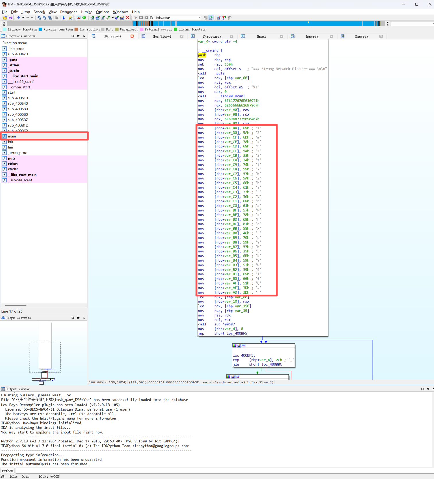
三、3-babyre

用IDA-64分析解压出来的 .exe 程序文件,左侧一直翻一直翻,就能翻到有flag的地方

得到flag:flag{ca201ed0-9e07-11e8-b6dd-000c29dcabfd}
本文是原创文章,采用 CC BY-NC-ND 4.0 协议,完整转载请注明来自 Vincent Cassano